REGOLAMENTO
Regolamento servizi e spazi
La permanenza negli spazi di f.technology Hub Cesena prevede che tutti gli ospiti seguano alcune basilari regole di convivenza. Il mancato rispetto di alcune di esse può comportare l’esclusione futura dall’utilizzo del servizio. Vi inviatiamo a seguire le indicazioni qui sotto riportate.
Pagamento e durata del contratto
Art. 1 - Corrispettivo per i Servizi e Modalità di Pagamento
Il corrispettivo dovuto dall'Utilizzatore per l'accesso e l'utilizzo dei servizi di coworking e degli spazi ufficio temporanei ad uso esclusivo è stabilito in un canone trimestrale. Il pagamento del suddetto canone trimestrale dovrà essere effettuato dall'Utilizzatore in via anticipata e per intero, entro e non oltre la data di inizio del trimestre di riferimento. Il mancato o ritardato pagamento comporterà l'applicazione delle penali e/o la facoltà di sospensione del servizio o risoluzione del Contratto, come specificato negli articoli successivi.
Art. 2 - Recesso e Disdetta del Contratto
L'Utilizzatore avrà facoltà di recedere dal presente Contratto, tramite comunicazione di disdetta, da inviarsi a mezzo Posta Elettronica Certificata (PEC) all'indirizzo tme@pec-legal.it. La comunicazione di disdetta di cui al precedente comma dovrà pervenire alla Direzione del Fornitore entro e non oltre il termine perentorio di sessanta (60) giorni solari antecedenti la data di scadenza naturale del periodo contrattuale in corso. La mancata osservanza di tale termine comporterà il rinnovo automatico del servizio per un ulteriore trimestre, fatto salvo il diritto del Fornitore di esigere il pagamento del canone dovuto per tale periodo.
Art. 3 - Facoltà di Recesso del Fornitore in Assenza di Deposito Cauzionale
Resta espressamente inteso e accettato che, qualora l'Utilizzatore non abbia provveduto al versamento di un Deposito Cauzionale (c.d. "caparra") a garanzia delle obbligazioni contrattuali, la Direzione del Fornitore si riserva la facoltà di esercitare il diritto di recesso dal presente Contratto. Tale recesso potrà essere esercitato dal Fornitore in qualsiasi momento e con un preavviso minimo di sessanta (60) giorni solari rispetto alla scadenza del trimestre in corso. Il recesso dovrà essere comunicato all'Utilizzatore mediante comunicazione scritta inviata a mezzo Posta Elettronica Certificata (PEC). L'esercizio di tale facoltà di recesso da parte del Fornitore non darà diritto all'Utilizzatore ad alcuna indennità o risarcimento danni, fatto salvo il diritto al rimborso pro-rata temporis della quota di canone relativa al periodo di servizio non goduto, ove applicabile.
Il corrispettivo dovuto dall'Utilizzatore per l'accesso e l'utilizzo dei servizi di coworking e degli spazi ufficio temporanei ad uso esclusivo è stabilito in un canone trimestrale. Il pagamento del suddetto canone trimestrale dovrà essere effettuato dall'Utilizzatore in via anticipata e per intero, entro e non oltre la data di inizio del trimestre di riferimento. Il mancato o ritardato pagamento comporterà l'applicazione delle penali e/o la facoltà di sospensione del servizio o risoluzione del Contratto, come specificato negli articoli successivi.
Art. 2 - Recesso e Disdetta del Contratto
L'Utilizzatore avrà facoltà di recedere dal presente Contratto, tramite comunicazione di disdetta, da inviarsi a mezzo Posta Elettronica Certificata (PEC) all'indirizzo tme@pec-legal.it. La comunicazione di disdetta di cui al precedente comma dovrà pervenire alla Direzione del Fornitore entro e non oltre il termine perentorio di sessanta (60) giorni solari antecedenti la data di scadenza naturale del periodo contrattuale in corso. La mancata osservanza di tale termine comporterà il rinnovo automatico del servizio per un ulteriore trimestre, fatto salvo il diritto del Fornitore di esigere il pagamento del canone dovuto per tale periodo.
Art. 3 - Facoltà di Recesso del Fornitore in Assenza di Deposito Cauzionale
Resta espressamente inteso e accettato che, qualora l'Utilizzatore non abbia provveduto al versamento di un Deposito Cauzionale (c.d. "caparra") a garanzia delle obbligazioni contrattuali, la Direzione del Fornitore si riserva la facoltà di esercitare il diritto di recesso dal presente Contratto. Tale recesso potrà essere esercitato dal Fornitore in qualsiasi momento e con un preavviso minimo di sessanta (60) giorni solari rispetto alla scadenza del trimestre in corso. Il recesso dovrà essere comunicato all'Utilizzatore mediante comunicazione scritta inviata a mezzo Posta Elettronica Certificata (PEC). L'esercizio di tale facoltà di recesso da parte del Fornitore non darà diritto all'Utilizzatore ad alcuna indennità o risarcimento danni, fatto salvo il diritto al rimborso pro-rata temporis della quota di canone relativa al periodo di servizio non goduto, ove applicabile.
Tipologie di contratto

I contratti di tipo flessibile, prevedono il versamento di una cauzione ma garantiscono la disponibilità dei locali fino a quando non si da disdetta.

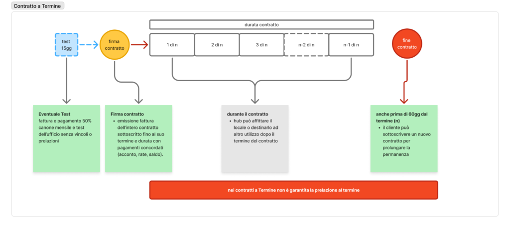
I contratti di tipo a termine non richiedono il versamento di una cauzione ma vincolano la disponibilità dei locali solo fino al termine del contratto.
Pulizia ufficio e spazi comuni - Cucina
I locali vengono puliti da una impresa ogni giovedì sera, mentre i bagni vengono puliti anche il martedì sera.
Si prega di lasciare le proprie scrivanie ed in generale gli uffici, sgombri da materiali, al fine di agevolare tali attività.
Chi utilizza lo spazio cucina e mensa è tenuto a collaborare al mantenimento del locale il più ordinato e pulito possibile, riempendo la lavastoviglie e lasciando il locale in ordine.
Qualora l’utilizzo della mensa e della cucina risultasse “complicato dal numero eccessivo di persone” si prevederà a stabilire due fasce orarie di uso differenziato.
Riscaldamento e luci
È previsto lo spegnimento automatico delle luci e delle prese di servizio negli orari notturni.
Gli impianti di riscaldamento sono programmati per un limite massimo di temperatura e per lo spegnimento automatico negli orari di non utilizzo degli uffici.
Raccolta differenziata
Negli uffici sono presenti due bidoni da utilizzare per la raccolta differenziata (carta e plastica). La spazzatura indifferenziata e l’umido vanno buttati nei bidoni appositi presenti nella cucina.
Musica
Si prega di non mantenere musica in ufficio (usare cuffie) e limitare i suoni ad alto volume che possano disturbare i colleghi.
Assicurazione furti
Gli uffici sono coperti da assicurazione con furti e danni.
Per usufruire di tale assicurazione, sul materiale lasciato in sede è necessario:
- Depositare in segreteria l’elenco del materiale che si lascia negli uffici senza custodia
- Autorizzare l’utilizzo di video camere di sicurezza nei corridoi di accesso agli uffici
Video sorveglianza
L’utilizzo della video sorveglianza del locale è relativo solo agli spazi comuni:
- 3 corridoi
- sala cucina/mensa
- sala F.academy